There are several ways to provide feedback to your students for work done on their assignments, quizzes, and discussion boards. You can enter evaluation for all items that need to be graded through Quick Eval or the Grades tool. Alternatively, you can enter evaluation by going to Assignments for assignments, Quizzes for quizzes, and Discussions for discussions. Each of the aforementioned methods will be covered in this document.
Quick Eval (Quick Evaluation)
- Go to “Quick Eval” in the Navbar or Course Admin (above).

Note: image pulled from community D2L article
- Click on any of the assignments/quizzes/discussions in this area (above) and Brightspace will take you to an evaluation screen where you can then grade and/or provide feedback to your students.
Assignments
- Go to the Assignments tool through the Navbar or through Course Admin (above).
- On the assignment page, you have three ways to access the list of submissions made to the assignment (above):
- Click on the name of the assignment in blue text
- Click the dropdown arrow next to the assignment name and click “View Submissions”
- Click on the blue number in the “New Submissions” column for the respective assignment.
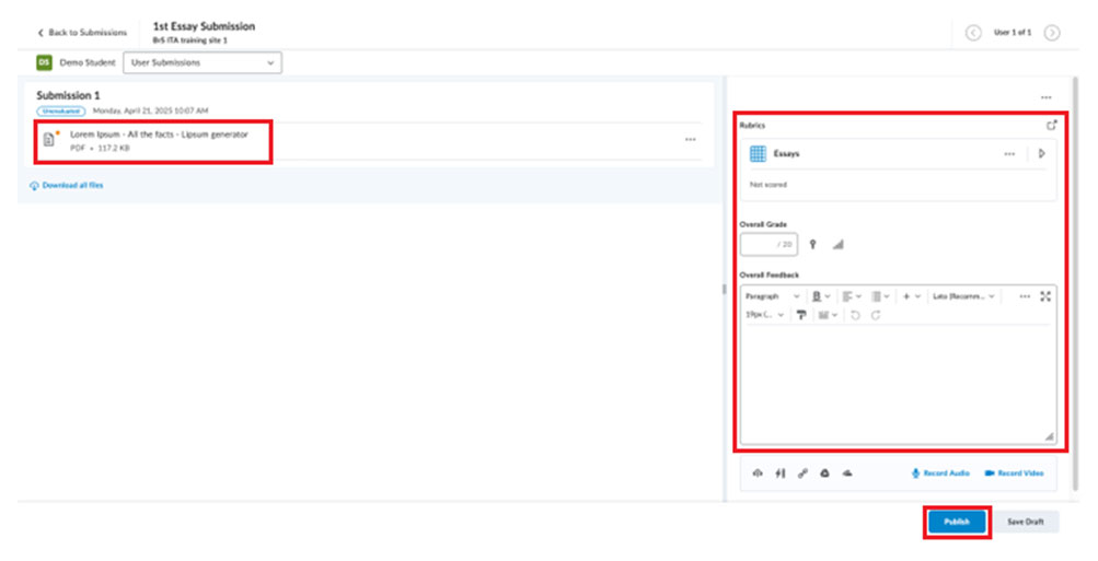
- Once you’ve made it to the submission page, click “Go to Evaluation” (above) and you will be taken to the Activity Evaluation page (below) where you can then provide feedback/grade student(s) work.
- From here, view any submission of your choice, add feedback in “Overall Feedback,” use a Rubric if you want, etc. Once you’re done, you can click “Publish” on the bottom right corner of the screen. You can also click “Save Draft” if you want to save your progress but aren’t ready to publish. After you’ve finished, you can click the arrows on the upper right of the screen to go to the next student and continue giving feedback (above).
- Note: You can add a rubric to an assignment by editing an assignment and looking under “Evaluation & Feedback.” If you don’t have a rubric, go to Course Admin and use the Rubrics tool to create one.
- Clicking on a submission will show you its contents and little menu on top. With this menu, you can add feedback directly on top of what the students submitted, adding things like text, highlights, note annotations, arrows or drawings. Have fun with it! (above)
Quizzes
- Go to Quizzes through the Navbar or through Course Admin (above).
- Then find the quiz you want to look at, click the dropdown arrow next to the quiz, and click “Grade” (above). You will be taken to the list of submissions and completion summaries (below).
- Click on the “attempt #” under each student and you will be taken to the student’s attempt (above). Please note you can provide feedback under the attempts AND under the overall grade. However, you can only grade attempts, not completion summaries.
- To grade any question that isn’t automatically graded, you would have to open the attempt and scroll down to find the question so you can then grade it (below). Click “Update” when you’re finished. After you’ve finished, you can click the arrows on the upper right of the screen to go to the next student and continue giving feedback.
Discussions
- Go to Discussions through the Navbar or through Course Admin (see above).
- Then find the Topic you want to look at (above), click the dropdown arrow next to the Topic, and click “Assess Topic.” You will be taken to the list of students and their respective posts underneath (see below).
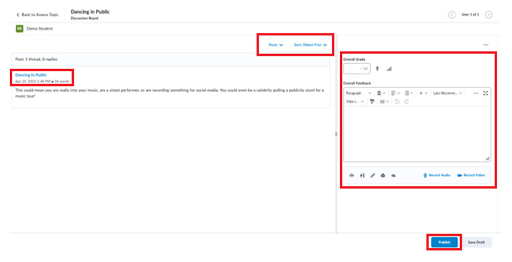
- Click on “Topic Score” under any student (above) to enter the evaluation screen (below).
- On this screen, you can:
- Provide feedback using “Overall Feedback”
- Provide a grade using “Overall Grade”
- Read the student’s posts, replies, and threads, including organizing how they appear in here (ex. Posts only, Oldest First)
- Click on the title of the Topic to open it in a new tab
- Once you’re finished, you can publish your feedback or save your draft for later use. After you’ve finished, you can click the arrows on the upper right of the screen to go to the next student and continue giving feedback.
Grades Tool
- Go to Grades through the Navbar or through Course Admin (see above).
- The Grades tool (above) lets access all feedback areas as you need them. We would argue it is the most convenient method.
- Notice the little icons next to each grade (above). These icons will take you straight to the assessment/feedback page for the student.
- Alternatively, you could click on the dropdown arrow on any of these items and click “Enter Grades” to get the same result (above).



















